Monitor, debug, and improve your AI agents
The VoltAgent Developer Console gives you full visibility into your Voltagent-based AI agents during development and execution.
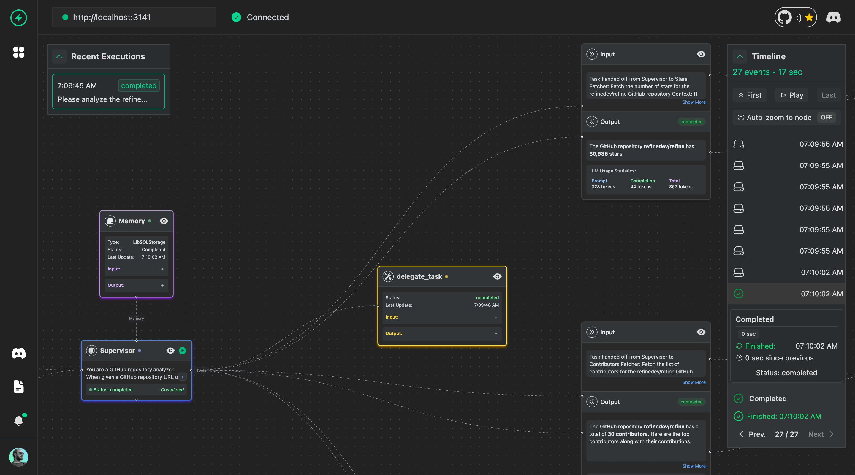
Real-time visualization of your agent's execution flow, including function calls, tool usage, and message history as it happens.
AI Agent Observability Matters
As the number of AI agents in your system grows, maintaining visibility becomes increasingly critical. Without proper observability, debugging and managing agent behavior becomes overwhelming.
Visualize and debug your AI agent's execution flow in real-time.

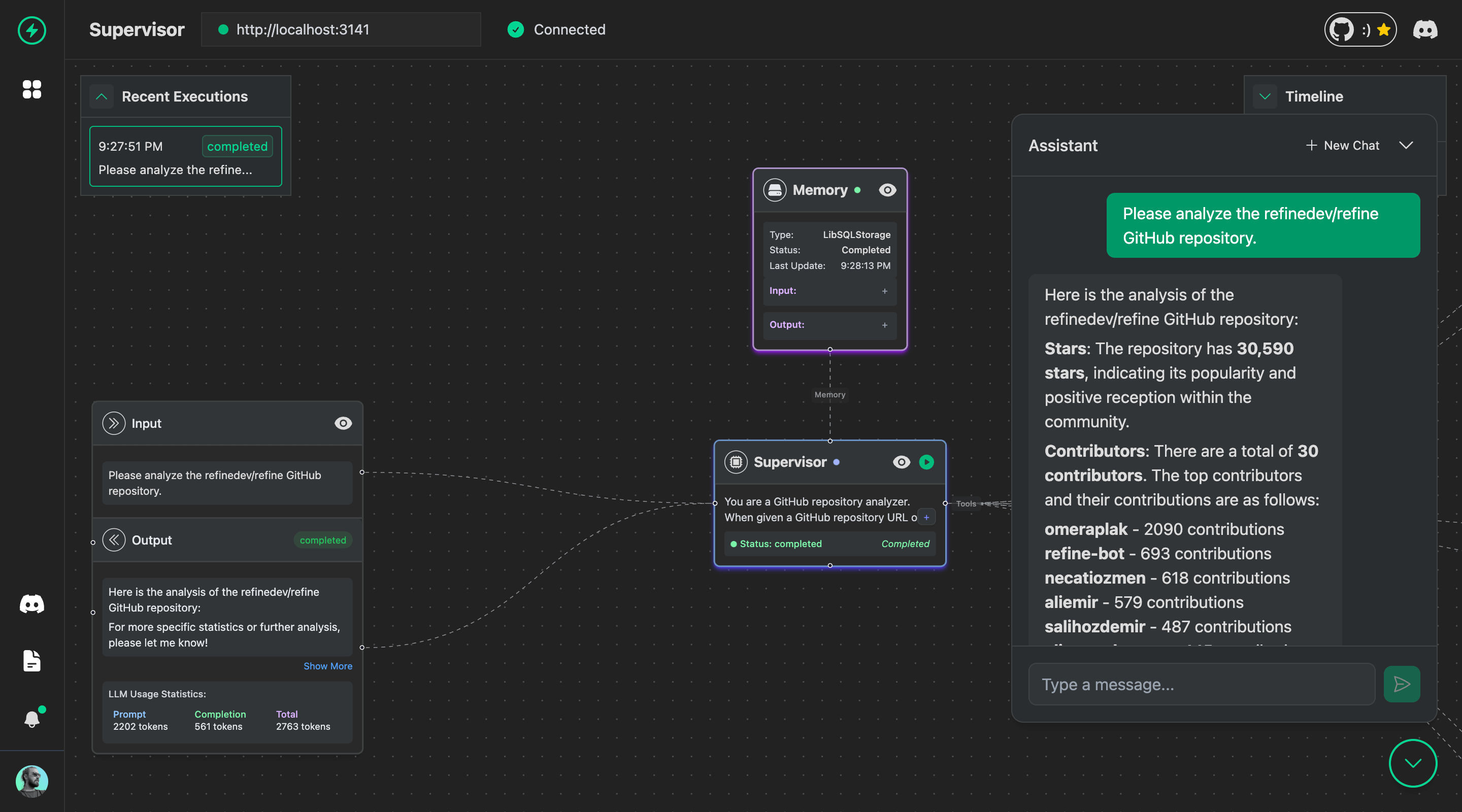
Chat with your AI agents in real-time, with metrics and insights.

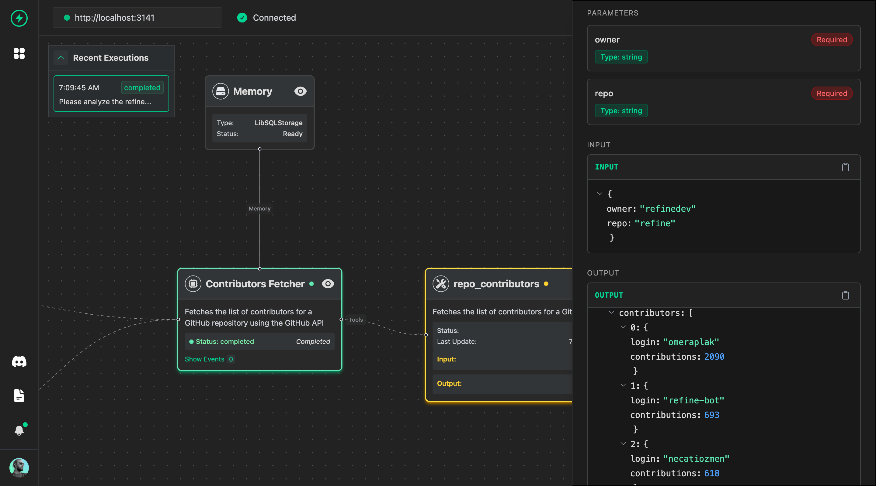
Inputs, outputs, and parameters for agent, memory, and tool call.

Displays a list of active or recent agent sessions for quick overview.
